IndorCAD: новые инструменты для работы с геологией
contact contact
Связаться с нами
Мы рады помочь вам в рабочие дни
с 05:00 до 14:00 мск.
Частые вопросы Техническая поддержка
Заказать звонок
Или позвоните 8 800 333-08-05
Написать письмо
Или напишите на почту info@indorsoft.ru
05.09.2025

Рассказываем о возможностях при формировании геологической модели в IndorCAD. Благодаря этим улучшениям работа с геологическими данными становится удобнее, а формируемая модель — точнее.

Редактирование геологического разреза в продольном профиле

Теперь геологический разрез, формируемый системой по данным скважин, специалисты-геологи могут корректировать. Для этого используются фиктивные скважины, которые создаются в редакторе продольного профиля трассы.

Фиктивная скважина — это вспомогательный объект, который позволяет корректировать геологический разрез, но не отображается на чертежах, в 3D-виде и ведомостях. Добавление таких скважин в редакторе продольного профиля позволяет точнее определить границы слоёв грунта и скорректировать геологический разрез под осью проектируемой автомобильной дороги.

Как это работает:

  • Добавьте фиктивную скважину в разрез, нажав кнопку Добавить фиктивную скважину на ленте редактора продольного профиля.
  • Включите режим редактирования геологического разреза и измените мощность геологических слоёв в фиктивной скважине, перемещая управляющие точки.
  • Скорректируйте таким образом мощность слоёв между пробуренными скважинами, например, чтобы изменить границы выклинивания грунтов.
Геологический разрез с фиктивной скажиной
Скорректированный за счёт фиктивной скважины геологический разрез

Внесение изменений в геологическую модель средствами IndorCAD позволяет работать с правильными данными, которые влияют на расчёты объёмов грунтов и отражаются на чертежах.

Выравнивание земработ по геологическим слоям

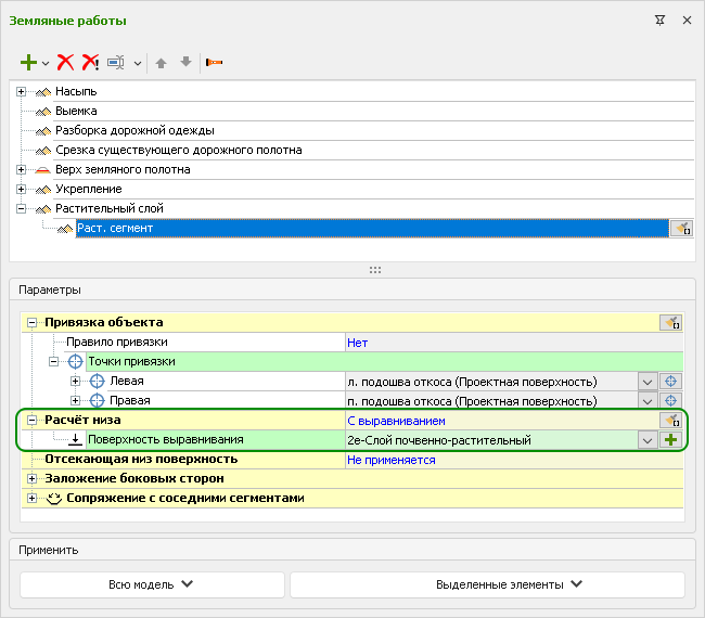
Добавлена возможность задавать нижнюю границу объектов земработ по геологическим слоям. Теперь в параметрах расчёта нижней границы выемки грунта и снятия растительного слоя можно выбрать один из геологических слоёв, пересекающих поперечный профиль. Это позволит рассчитать объёмы снятия ПРС и выемки грунтов более точно — в соответствии с геологической моделью местности.

Выравнивание по геологическому слою
Настройка нижней границы снятия ПРС: с выравниванием по геологическому слою
Снятие растительного слоя
Снятие растительного слоя с выравниванием по геологии
Учёт существующей насыпи и выемки

Формирование геологической модели в проектах реконструкции автомобильной дороги имеет особенности, которые теперь учитываются в IndorCAD. При наличии существующей автомобильной дороги геологический разрез может строиться от интерполированной поверхности.

Геологический разрез
Геологический разрез на поперечном профиле, построенный с учётом существующей насыпи