При формировании проектов ОДД в IndorTrafficPlan используйте списки условных обозначений и индивидуальные настройки в мастере томов.
Это сделает шаблоны документации универсальными и сэкономит ваше время. Узнайте, как это работает!
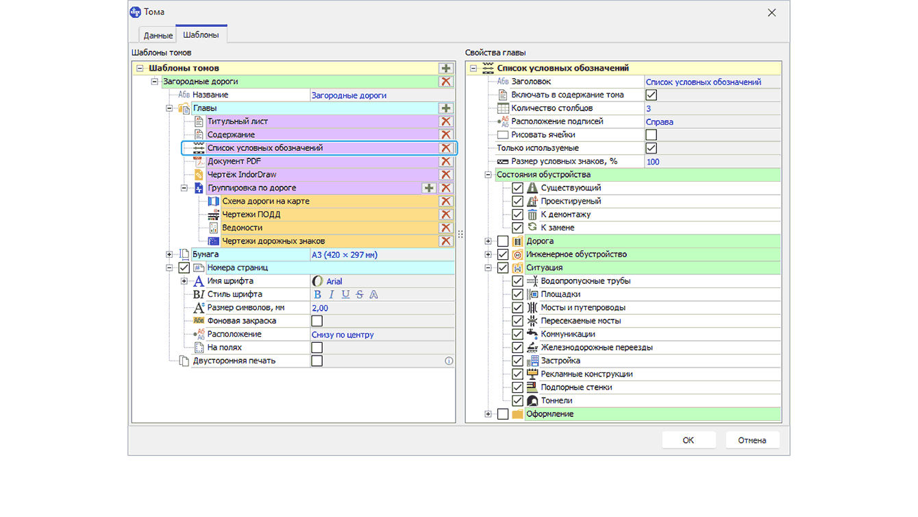
Лист условных обозначений
Любой чертёж должен сопровождаться списком используемых условных обозначений. С IndorTrafficPlan больше не нужно создавать этот список вручную —
теперь он формируется автоматически в составе тома проектной документации в главе Список условных обозначений.
На лист условных обозначений можно вывести:
- условные знаки, которые используются в текущем проекте;
- все условные знаки, которые есть в системе;
- условные знаки тех объектов, которые выберет сам пользователь.
Настраиваем количество столбцов, положение подписей, отображение границ ячеек и размер условных знаков
Создаём список условных обозначений в виде таблицы в составе проектной документации
Индивидуальные настройки томов
Мастер томов формирует документацию по заданному пользователем шаблону, но для некоторых глав есть смысл задавать настройки не в пределах шаблона,
а в пределах тома. Приведём примеры:
- Настройки титульного листа: основные графы (исполнитель, проверяющий и т.д.) можно задать в шаблоне, а название проекта и дороги — указать
прямо в свойствах тома. Это особенно удобно, если вы работаете с несколькими дорогами одновременно.
- Добавление своих файлов: в каждый том можно загружать PDF-файлы (например, пояснительные записки) или чертежи IndorDraw.
Это делает документацию более полной и соответствующей вашим требованиям.
- Настройка главы «Схема дороги»: если в качестве изображений дороги вы используете кадры из видеоряда,
просто укажите, с каких километров брать изображения для конкретной дороги. А ещё можно изменить подписи изображений,
чтобы они точно соответствовали вашему проекту.
Мы постоянно обновляем программу, чтобы она соответствовала актуальным стандартам. Наша техническая поддержка всегда готова помочь, а также мы приглашаем вас
на курсы повышения квалификации. Участникам — скидка на покупку нового места!
Расскажите о нашей системе коллегам — возможно, это именно то, что они ищут!